About TechSEO360
While TechSEO360 is our new all-in-one technical SEO tool, we have over 10 years experience creating webmaster and SEO desktop tools. We are now ready to deliver the most complete and cost effective solution in the website audit and technical SEO segment for Windows and Mac.
With TechSEO360 you can do all your website auditing in one tool with a license that allows you to install and use it on all your computers.
Try before you buy: We offer a 30 days fully functional trial after which the software automatically switches to its free mode with a 500 pages limit.
Download it now
Windows Mac
Software Features
With a highly configurable crawler that can handle huge websites, it is usually just a matter of typing in your website address, hitting the start scan button, wait and then enjoy all the data afterwards. Some of the highlights include:
- Create visual HTML/CSS, news, image, video and XML sitemaps.
- Detect duplicate content in titles, headers, descriptions and more.
- Optimize page title and description lengths. Optimize keywords in pages.
- See how links and redirects distribute "link juice" around your website.
- Find and fix broken links and redirects including anchor text, alt text, follow/nofollow and line numbers.
- Search for text and code in all pages crawled. Advanced users can use regular expressions to search for patterns.
- Obeys robots.txt, canonical, noindex, nofollow and hreflang by default, but also supports manual configuration of what to crawl and include in results.
- Command line support - schedule the software to crawl websites and update scan data, sitemaps and more while you sleep.
- Import and merge data from Google Webmaster Tools and Apache Logs to see pages crawled and indexed by Google, orphan URLs, clicks, impressions and similar data.
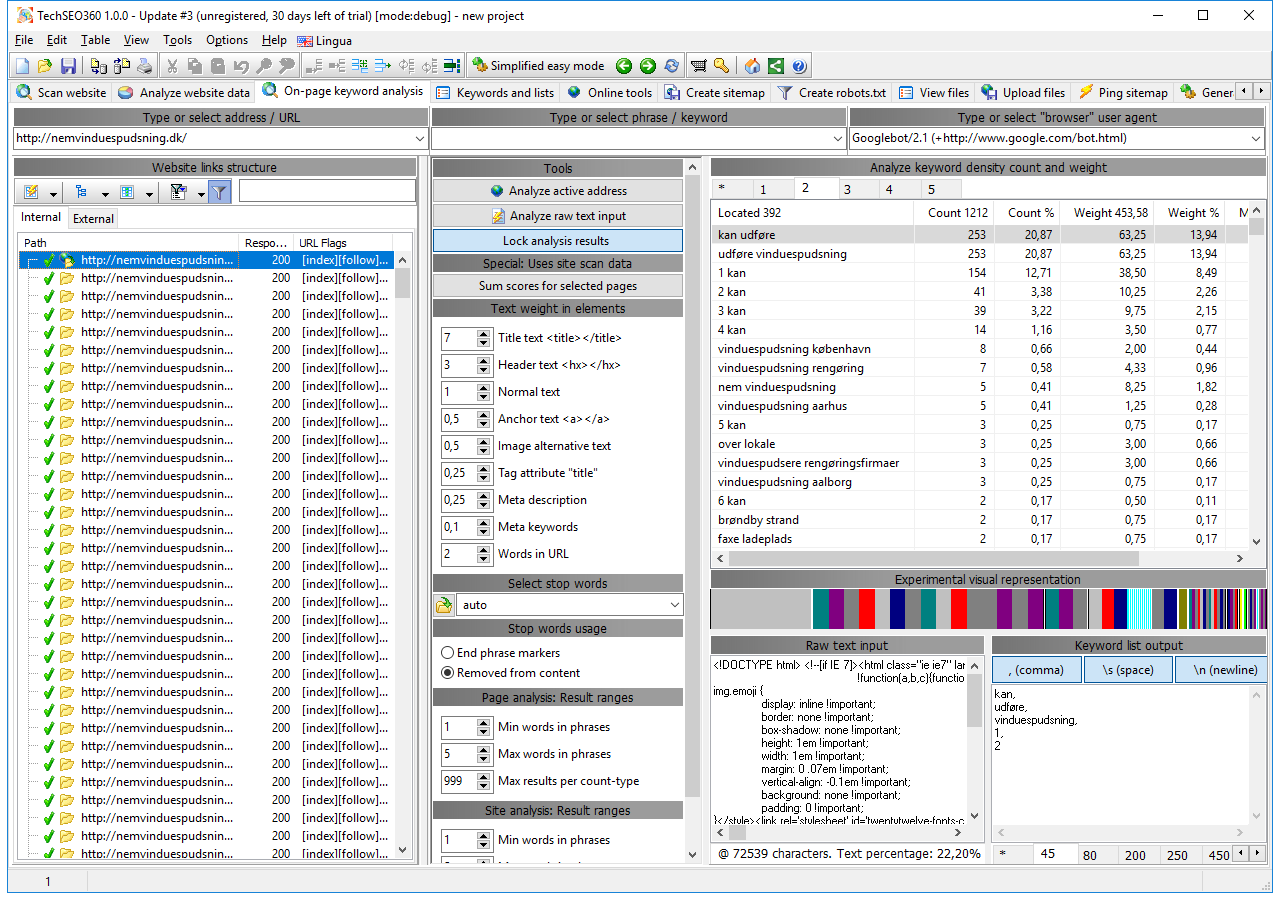
Screenshots
TechSEO360 is a big program. While you should download and see it all - we have some screenshots for you
Testimonials By Our Customers
The background of our customers span everything from hobbyists to professionals - here is what they have to say:
Philip Blomsterberg
Owner of Intripid.com and sökmotoroptimering.seThis is such a fantastic addition to our SEO software arsenal. I see countless of features I have been wanting from similar applications but never gotten. In fact it's so good I would rather keep it a secret than recommending it to others.
Ruud Hein
Owner of ruudhein.com and works at searchenginepeople.comThe multitude of built-in filters and reports are handy for marketers that want a quick understanding of a site. Prefer Excel? One export gets you all the data if you want. What's the anchor text used site-wide to point to a page? What's the internal PageRank-equivalent? Want to do duplicate content analysis? Are there redirect chains? All that and so much more is answered. Highly recommended for anyone who works seriously in SEO.
Dennis Steiner Lind Jørgensen
Owner of dennisslj.dk and head of SEM at StepUp MediaTechSEO360 is a very strong, even very powerful tool. Whether you want a quick overview, or an in-depth audit of your or your competitors website, TechSEO360 can handle it. Try it out once, and you're hooked.
Chris Casarez
owner, exactlatitude.com and chriscasarez.comThe A1 Tools have been an essential part of my technical SEO strategy since I first downloaded A1 Sitemap Generator for my old employer. TechSEO360 combines the tools I use most into a single, enterprise-level package that can integrate Google Search Console and Apache Log exports.
Sante J Achille
Owner of achille.nameTechSEO360 is a very powerful and flexible spidering tool – probably the most cost effective on the market today, offering countless configuration options to extract data that will answer just about any technical question you might have to answer about a website. After using it for about 2 months I am totally satisfied and can only recommend it to anyone who is seriously doing SEO. Thomas is a great professional and very helpful.
Ricard Menor
Owner of edatasoft.com and seofreelance.esI actually was an early A1 Sitemap Generator user, saw this handy and absolutely affordable tool grow in scope and quality and really stuck to it for ages. From A1 Sitemap Generator I later became a user of TechSEO360 with its granularity, ability for both macro-data scale to micro-detail attention, bulk and one-by-one treatments, ease for exports/imports and many features more...
John S. Britsios
Owner of seoworkers.comI would encourage all professionals to try the TechSEO360 spider software for technical SEO audits of websites.
30 daystrial
Try it now- Happens after first run
- Fully functional
free
Hobbyists- Happens when trial ends
- 500 pages limit
$99/Year
Professionals- Happens after purchase
- Fully functional





